Elexon BSC Logo

Menu
  • About BSC
  • BSC & Codes
  • Changes & Releases
  • Committees & Groups
  • Settlement & Invoicing
  • Operational Practices
  • Data Insights & Analysis
  • Market Entry & Exit
  • Performance Assurance
Home > Code Documents > BSC Procedures > BSCp 01 Overview of Trading Arrangements
Previous version
Next version

CONTENTS

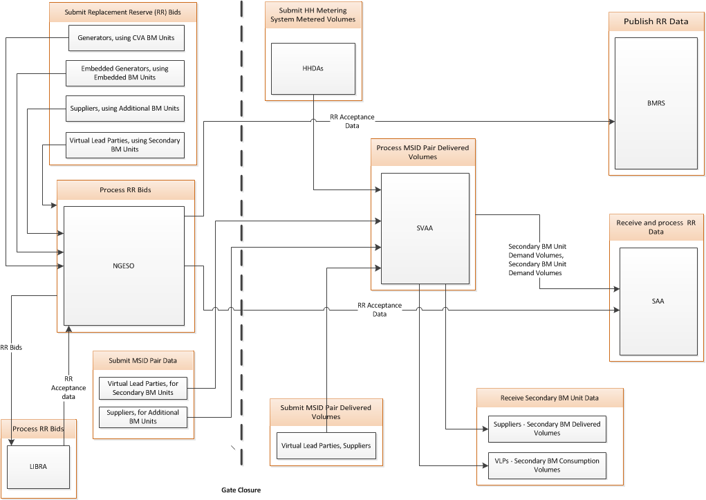
BSCP 01: Overview of Trading Arrangements V30.0

Effective From Date:27/11/2025
Status:LIVE
Other versions
Download

Cross-references

Related documents

There are no other BSC related documents linked to this document

Collections

  • BSC
  • Guidance Notes
  • BSC Procedures
  • Codes of Practice
  • Simple Guides
  • Category 3 Documents
  • Interface Definition Documents
  • Business Definition Documents
  • User Requirements Specifications
  • Service Descriptions
  • Settlement Software Documents
  • Data Integration Platform
CONTACT
BUSINESS PLAN 2024 / 25